This is a short technote to highlight Air Slice which is one of the interesting optimisation features that is available on WIFI6 and WIFI6E Aruba APs. It optimises user experience and assures QoS for pre-defined group of applications which it provide traffic prioritisation.
Before we get into Air Slice, we’ll briefly cover Wi-Fi Multimedia (WMM).
Wi-Fi Multimedia
WMM is also known as WME, refers to a Wi-Fi Alliance interoperability certification, based on the IEEE 802.11e standard. It provides basic QoS features to IEEE 802.11 networks. WMM prioritises traffic according to four ACs: voice (AC_VO), video (AC_VI), best effort (AC_BE), and background (AC_BK).
And for Aruba Instant Aos, one would configure it at WLAN level as shown below.

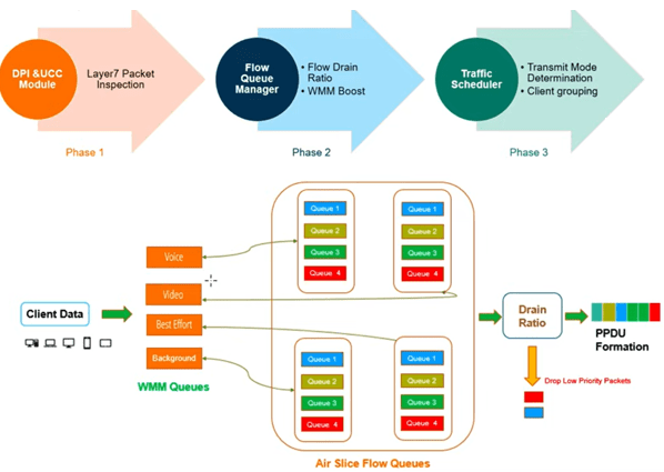
Air slice
AirSlice that is supported on WiFi6 and 6E APs, optimises user experience to enterprise applications. Air Slice combines AppRF and UCC for classifying applications and it also supports custom flow definitions. Air Slice then uses a combination of priority queuing, dynamic WMM boosting, and 11ax based radio resource scheduling to prioritize enterprise applications in the presence of competing background traffic flows to meet latency and bandwidth requirements. Air Slice solution built on Orthogonal Frequency Division Multiple Access (OFDMA) and Target Wake Time (TWT) and MU-MIMO, to offer the following services:
- Guaranteed bit rate
- Battery life extension
- Bounded latency and jitter
Network administrators can also select a list of applications to be prioritised.
Air Slice uses Policy Enforcement Firewall and the layer 7 Deep Packet Inspection engine to identify these applications and utilise 802.11ax features OFDMA and TWT to optimise available RF resources to meet these real time application requirements.

It basically will provide 4x additional queues for each of the 4x WMM queues. This will provide more granularity for providing application assurance.
Configuration
But before we enable AirSlice take a look at the current Look at the characterise the traffic on your network. Here we check the WMM queues on an IAP.
PS-Lvl1-b2:5b# show ap debug radio-stats | include WMM
Tx WMM [BK] 186455
Tx WMM [BE] 707596289
Tx WMM [VI] 336715894
Tx WMM [VO] 8169732
Tx WMM [BK] Dropped 42
Tx WMM [BE] Dropped 209435
Tx WMM [VI] Dropped 62710
Tx WMM [VO] Dropped 88680
Tx Auto WMM Boost Pkts 84846373
Rx WMM [BK] 5783162
Rx WMM [BE] 257747373
Rx WMM [VI] 334091568
Rx WMM [VO] 33072564
PS-Lvl1-b2:5b#
Now we’ll configure AirSlice.

This is used to view the Application Monitoring list which will use to select a few applications from.
PS-Lvl1-b2:5b# sh app-monitoring list
telemetry sendcnt:0
Pre-defined Application Monitoring list
---------------------------------------
App Name DPI AppID Inner AppID
-------- --------- -----------
zoom 2928 0x0
slack 2889 0x1
|_amazon-chime 3205 0x1
skype 183 0x2
|_lync-online 1454 0x2
|_alg-skype4b-audio 4038 0x2
|_alg-skype4b-video 4039 0x2
webex 890 0x4
gotomeeting 889 0x5
office365 1448 0x6
|_excel-online 2748 0x6
|_onedrive 2820 0x6
|_outlook 1478 0x6
|_ms-planner 2712 0x6
|_powerpoint-online 3036 0x6
|_sharepoint-online 1453 0x6
|_ms-sway 2711 0x6
|_word-online 3035 0x6
|_yammer 519 0x6
dropbox 779 0x7
amazon-aws 1183 0x8
github 2559 0x9
ms-teams 3374 0x11
custom1 20000 0x14
custom2 20001 0x15
custom3 20002 0x16
custom4 20003 0x17
custom5 20004 0x18
alg-wifi-calling 4050 0x19
PS-Lvl1-b2:5b#
Now we get the list of MAC addresses of the clients.
PS-Lvl1-b2:5b# show clients
Client List
-----------
Name IP Address MAC Address OS ESSID Access Point Channel Type Role IPv6 Address Signal Speed (m bps)
---- ---------- ----------- -- ----- ------------ ------- ---- ---- ------------ ------ -------- ----
Mariana-s-S23 192.168.1.149 3a:63:31:ab:ca:d9 Linux SG1 PS-Lvl1-b2:5b 52E AC Android fd14:5f94:8156:2600:ec8a:da2c:9649:3ced 10(poor) 130(ok)
EPSON34E912 192.168.1.138 f8:d0:27:34:e9:12 Windows Mobile SG1 PS-Lvl1-b2:5b 1 GN EpsonPrinter -- 40(good) 52(good)
VKELONX1GR 192.168.1.146 b8:9a:2a:b4:a9:6a Win 10 SG1 PS-Lvl1-b2:5b 52E AC Win10 fd14:5f94:8156:2600:74ea:1d4f:c434:39fb 47(good) 866(good )
AriyaS20 192.168.1.147 da:24:7f:dc:08:7e Linux SG1 PS-Lvl1-b2:5b 52E AC Android fd14:5f94:8156:2600:ad40:1be7:7ad5:d8f7 39(good) 433(good )
Number of Clients :4
Info timestamp :11055512
PS-Lvl1-b2:5b#
We now refer to the pre-defined application monitoring list and note the dpi-id for a few of the.
office365 1448 0x6
|_excel-online 2748 0x6
|_onedrive 2820 0x6
|_outlook 1478 0x6
|_powerpoint-online 3036 0x6
|_sharepoint-online 1453 0x6
|_word-online 3035 0x6
|_yammer 519 0x6
ms-teams 3374 0x11
alg-wifi-calling 4050 0x19
Here we see the stats for dpi-id 1478 (MS office365).
PS-Lvl1-b2:5b# show ap debug airslice client-stats b8:9a:2a:b4:a9:6a 1448
Airslice client b8:9a:2a:b4:a9:6a dpi 1448 stats table
------------------------------------------------------
Index Avg Delay Avg Jitter Loss pkts TX pkts
----- --------- ---------- --------- -------
0 935 39 0 15
1 487 0 0 3
2 613 38 0 38
3 604 4 0 4
4 523 0 0 2
6 568 1 0 3
7 643 10 0 3
8 1513 493 0 11
9 514 5 0 3
10 673 0 0 2
12 611 9 0 4
13 782 0 0 2
15 457 3 0 4
16 490 0 0 2
17 642 39 0 37
18 559 0 0 1
19 575 16 0 5
21 515 0 0 1
22 570 36 0 17
25 653 15 0 7
28 527 11 0 7
PS-Lvl1-b2:5b#
3374 is MS-Teams
PS-Lvl1-b2:5b# show ap debug airslice client-stats b8:9a:2a:b4:a9:6a 3374
Airslice client b8:9a:2a:b4:a9:6a dpi 3374 stats table
------------------------------------------------------
Index Avg Delay Avg Jitter Loss pkts TX pkts
----- --------- ---------- --------- -------
PS-Lvl1-b2:5b# show ap debug airslice client-stats b8:9a:2a:b4:a9:6a 3374
Airslice client b8:9a:2a:b4:a9:6a dpi 3374 stats table
------------------------------------------------------
Index Avg Delay Avg Jitter Loss pkts TX pkts
----- --------- ---------- --------- -------
PS-Lvl1-b2:5b#
PS-Lvl1-b2:5b#
PS-Lvl1-b2:5b# show ap debug airslice client-stats b8:9a:2a:b4:a9:6a 3374
Airslice client b8:9a:2a:b4:a9:6a dpi 3374 stats table
------------------------------------------------------
Index Avg Delay Avg Jitter Loss pkts TX pkts
----- --------- ---------- --------- -------
1 582 0 0 2
3 522 0 0 1
5 574 0 0 1
7 538 0 0 1
8 461 0 0 1
9 638 24 0 8
11 461 0 0 1
13 855 0 0 1
14 614 8 0 3
15 571 0 0 1
17 550 0 0 1
19 420 0 0 1
21 538 0 0 1
23 695 48 0 18
25 524 0 0 2
27 563 0 0 2
28 547 0 0 1
29 692 0 0 1
PS-Lvl1-b2:5b# show ap debug airslice client-stats b8:9a:2a:b4:a9:6a 3374
Airslice client b8:9a:2a:b4:a9:6a dpi 3374 stats table
------------------------------------------------------
Index Avg Delay Avg Jitter Loss pkts TX pkts
----- --------- ---------- --------- -------
0 611 0 0 2
1 791 45 0 9
2 505 0 0 3
3 587 0 0 1
4 552 0 0 2
6 577 0 0 1
8 629 11 0 6
12 554 0 0 2
16 597 0 0 2
19 655 9 0 3
20 513 0 0 2
24 507 0 0 2
26 628 12 0 4
28 583 0 0 2
PS-Lvl1-b2:5b#
You can also have up to 5x custom marks for the applications that are not part of the AirSice by default as shown.
PS-Lvl1-b2:5b# sh app-monitoring list
telemetry sendcnt:0
Pre-defined Application Monitoring list
---------------------------------------
App Name DPI AppID Inner AppID
-------- --------- -----------
zoom 2928 0x0
slack 2889 0x1
|_amazon-chime 3205 0x1
skype 183 0x2
|_lync-online 1454 0x2
|_alg-skype4b-audio 4038 0x2
|_alg-skype4b-video 4039 0x2
webex 890 0x4
gotomeeting 889 0x5
office365 1448 0x6
|_excel-online 2748 0x6
|_onedrive 2820 0x6
|_outlook 1478 0x6
|_ms-planner 2712 0x6
|_powerpoint-online 3036 0x6
|_sharepoint-online 1453 0x6
|_ms-sway 2711 0x6
|_word-online 3035 0x6
|_yammer 519 0x6
dropbox 779 0x7
amazon-aws 1183 0x8
github 2559 0x9
ms-teams 3374 0x11
custom1 20000 0x14
custom2 20001 0x15
custom3 20002 0x16
custom4 20003 0x17
custom5 20004 0x18
alg-wifi-calling 4050 0x19
PS-Lvl1-b2:5b#
Custom Marking
You can use these custom1-5 marks for your other applications.


Now we’ll check it.
PS-Lvl1-b2:5b# show ap debug airslice client-stats b8:9a:2a:b4:a9:6a 20000
Airslice client b8:9a:2a:b4:a9:6a dpi 20000 stats table
-------------------------------------------------------
Index Avg Delay Avg Jitter Loss pkts TX pkts
----- --------- ---------- --------- -------
PS-Lvl1-b2:5b# show ap debug airslice client-stats b8:9a:2a:b4:a9:6a 20000
Airslice client b8:9a:2a:b4:a9:6a dpi 20000 stats table
-------------------------------------------------------
Index Avg Delay Avg Jitter Loss pkts TX pkts
----- --------- ---------- --------- -------
PS-Lvl1-b2:5b#
PS-Lvl1-b2:5b# show ap debug airslice client-stats b8:9a:2a:b4:a9:6a 20000
Airslice client b8:9a:2a:b4:a9:6a dpi 20000 stats table
-------------------------------------------------------
Index Avg Delay Avg Jitter Loss pkts TX pkts
----- --------- ---------- --------- -------
0 644 13 0 24
1 806 42 0 14
3 2857 0 0 2
4 515 0 0 2
6 510 0 0 2
7 1402 0 0 2
9 476 0 0 2
10 524 0 0 2
12 697 0 0 2
13 484 0 0 2
15 498 0 0 2
16 455 0 0 2
18 523 0 0 2
19 467 0 0 2
21 753 0 0 2
22 493 0 0 2
24 3132 0 0 2
25 515 0 0 2
27 490 0 0 2
28 560 0 0 2
0 567 0 0 2
PS-Lvl1-b2:5b#

Leave a comment